Ethereum (ETH) kurucusu dikkat çeken bir paylaşımda bulundu. Vitalik Buterin, Merge sonrası izlenecek yol haritasının güncellenmiş bir versiyonunu paylaştı.
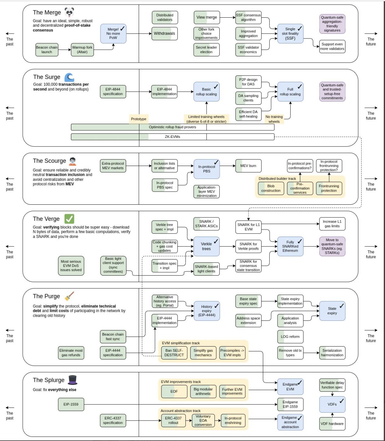
Merge’ün başarıyla tamamlanmasının ardından Ethereum geleceğinin nasıl şekilleneceği merak ediliyor. Mevcut durum itibarıyla ETH için kritik yükseltmelerin Surge, Scourge, Verge, Purge ve Splurge olduğu görülüyor. Twitter üzerinden paylaşımda bulunan ETH kurucusu, lider altcoin projesi için revize edilmiş yol haritasını paylaşarak gelecek olan olası yeniliklere dikkat çekti.
ETH kurucusu Vitalik Buterin tarafından yapılan paylaşımda, özellikle The Scourge ve The Verge vurgusu yapıldığı görüldü. Buterin, Surge’den sonra gelecek olan Scourge ile çıkarılabilir madenci değerine (MEV) ilişkin sorunların çözüleceğini bildirdi. Ethereum kurucusu, sorunun çözülmesiyle “güvenilir ve adil aynı zamanda tarafsız işlem doğrulaması” gerçekleşeceğine dikkat çekti.
The Scourge ile ağı güçlendirmeyi planlayan Ethereum geliştiricileri, hemen ardından gelecek olan Verge güncellemesi ile ETH blokchain’in sansüre dayanıklılığını artırmayı hedeflediklerine işaret ediyor. Böylece ETH’nin PoS’a geçişinin ardından doğrulayıcı tekeli nedeniyle gündeme gelen sansür eleştirilerinin sona erebileceği kaydediliyor. Buterin, Verge’ün işlem doğrulamaları ile ilgili olacağına dikkat çekerken The Scourge’ün 2. kilometre taşı olacağını bildirdi.
Ethereum Fiyatlaması Henüz Gerçekleşmedi
Ethereum kurucusu Vitalik Buterin temmuz ayında katıldığı bir Youtube programında lider altcoin’in fiyat geleceği hakkında yorumda bulunmuştu. Buterin, ETH fiyatında o dönem görülen sınırlı ralliye rağmen “Merge gerçekleşene kadar (ETH’nin) fiyatlandırılmayacağını” ifade etmişti. Üstelik ETH kurucusu Proof of Stake’e (PoS) geçişin ardından da beklenen fiyatın tam olarak gerçekleşmeyeceğini bildirmişti.
15 Eylül’de gerçekleşen Merge, pek çok yatırımcı nezdinde ETH fiyatının zirve yapacağı tarihe işaret ediyordu. Öte yandan Ethereum’un kurucusu, “mevcut piyasa şartlarında, fiyatların Merge’den hemen önce veya sonra artması muhtemel değil” demişti. O dönem Vitalik Buterin, lider altcoinin gerçek fiyatlamasının Merge’ü takip eden 6 ile 8 ay arasında gerçekleşebileceğini ifade etmiş ve bu durumda deflasyonist yapının etkili olacağını ifade etmişti:
“Doğru koşullar altında, fiili fiyat hareketinden önce 6-8 aylık bir süreyi bekleyin. Çünkü The Merge’den bir süre sonra Ethereum deflasyonist olacaktır.”





